入门必读
建E全景介绍
商务合作
建E全景用户上传作品协议
建E全景平面图上传作品协议
建E全景会员服务协议
建E全景平台管理公约
功能介绍
全景VIP编辑功能概况
漫画小剧场之被盗图
导出短视频有什么好处?
漫画小剧场之视频达人
漫画小剧场之微官网用途
全景作品专属推广渠道
操作教程
全景图制作
SU导出全景图
3dmax全景图出图设置
3dmax导出全景图
全景图上传合成
2:1全景图上传
六面图上传
VIP场景素材使用
app全景合成
平面图合成
三维家十字图上传
酷家乐全景图上传
三维家全景图上传
全景图上传合成教程
全景图格式要求
作品编辑
作品信息
场景编辑
基础设置
设计说明
户型图
背景音乐
热点—解说语音
材质切换
热点—图片添加
视频/图片嵌入
分屏对比
标尺
热点切换
AI美化
场景二级分组
场景切换动效
添加广告
顶部广告
地面遮罩
自定义水印
开场广告
外链添加
防盗保护
回收站加密
临时链接
防盗水印
作品加密
分享设置
基础分享
中英文切换
缩略图链接分享
宣传图片分享
离线下载
全景作品分组共享
个人微官网
微官网是什么?
微官网模板选择
全景作品内嵌
微信小程序内嵌
网页内嵌
微信公众号内嵌
生成全景视频
APP导出视频
PC端全景作品生成视频
PC端全景图生成视频
企业账号管理
全景企业会员操作教程
常见问题
上传合成问题
合成之后有色差?
提示上传失败?
合成后为什么模糊了?
合成过程中操作卡顿,异常闪退怎么办?
合成提速指南
展示设置问题
全景旋转太快怎么办?
人气值和浏览量是什么?
微官网常见问题答疑
全景VR模式不能双屏如何解决?
全景预览上方广告如何关闭?
作品设置了不公开为什么别人还能看?
建E全景水印如何去除?
全景防盗水印如何去除?
作品内缩略小图怎么关闭?
分享转发问题
怎么只让指定的客户查看作品?
缩略图链接分享失败怎么办?
已经分享的链接怎么取消?
缩略图链接怎么分享?
账号充值相关
3D空间漫游
操作教程
漫游素材上传
热点添加
Corona渲染器导出全景漫游所需素材
Vray渲染器导出全景漫游所需素材
全景大事件
版本更新
合成队列功能上新
全景9月新功能迭代
全景功能定制服务
7月全景编辑功能权益调整
全景5.1版更新:批量管理、导航商铺上线
全景场景二级分组上线
全景个人微官网手机端全新升级
全景5.2.1版本更新:增加历史水印、上传全景图大小升级
全景5.3版本更新:新增热点多图、3d单体环物展示
手机端全景合成编辑更新内容
全景作品编辑页面新增分享“样式预览”
全景作品访客记录上线
官网首页改版,新增作品推广位
防盗水印、材质切换上线
自定义水印、热点上传扩大
全景界面切换上线
全景普通用户体验权益上调
作品二维码、临时链接功能升级
全景作品管理页样式升级
全景上传合成页面精简化
全景作品编辑页优化
建e全景5.2版本更新
迭代通知
建E全景近期功能上新合集
全景交易区正式上线
全景作品数据统计上线
微信表情包”小景喵日常生活“上线
背景音乐新增多曲风歌单
全景扩容套餐下线通知
重要通知:全景部分功能权益变更,会员套餐升级更新!
作品管理页改版升级
开场广告恢复背景颜色修改
全景平面图汇报重磅上线
老版作品管理页即将下线
建E全景合成工具改版价格调整通知!必看!
全景管理后台改版升级
会员用户作品容量支持叠加
建E全景升级通知
全景-企业管理上线啦~~
福利活动
【创意无界!空间漫游作品征集活动限时开启,VIP特权免费体验】
【活动已结束】只限前3名!!全景充值送广州设计周门票
全景合成积分活动上线
【活动已结束】全景合成获积分,限量实物等你拿!
【活动已结束】2023我们一起“兔”开心!!
【免费领】建E全景新人礼——2000套家装全套设计图纸
【活动已结束】大发了!!全景500份会员免费送
【活动已结束】全景产品使用反馈及建议征集
【活动已结束】限时领30G《名师设计案例合集》
【活动已结束】转发全景,领5元现金红包
【活动已结束】全景开工扭蛋
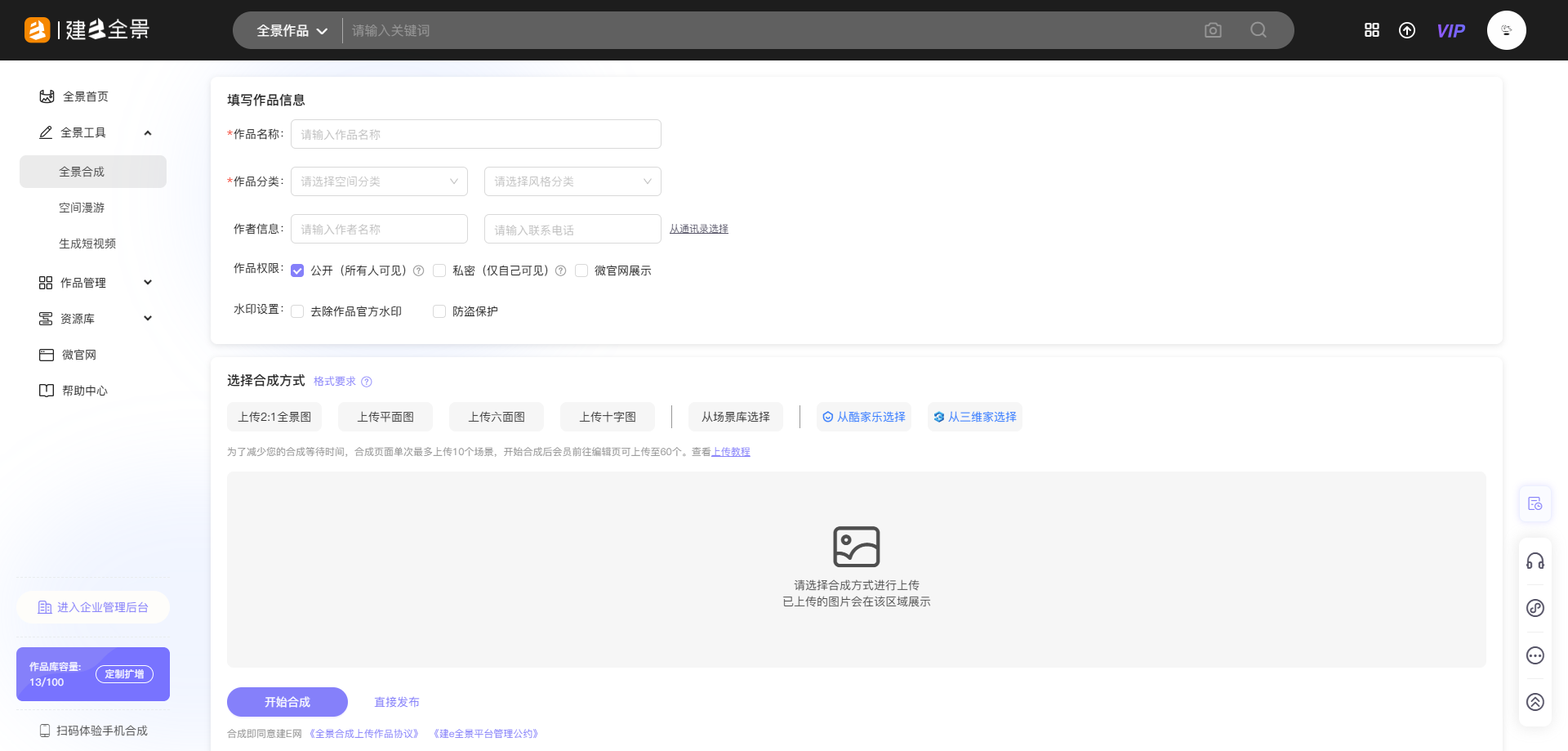
下面就来一起了解一下建E全景的六面图合成步骤吧~
1、首先进入全景合成页面:https://vr.justeasy.cn/create

2、选择【上传六面图】按钮,在合成窗口中,上传上传6张1:1比例的六面体图片,6张图片可以一次性上传,也可分多次上传;

3、上传后的图片,会根据图片名称规范,自动匹配对应方位,例如图片名称为“xxx”则规范命名及对应方位为:
xxx_f (前面)
xxx_b (后面)
xxx_l (左面)
xxx_r (右面)
xxx_u (上面)
xxx_d (下面)

4、若图片未按规范进行命名,也可在上传之后,通过下拉框手动选择对应方位

5、当所有方位匹配成功后,点击【合成】即可将六面图合成为全景图

小编这里再提醒大家一下:
①上传的6面图一定要根据文字提示上传,建议提前将图片命名好,方便上传。
②上传6张JPG/PNG格式的六面体图片,建议单张尺寸500px*500px-3000px*3000px,单张大小≤6M(会员图片大小单张不超过15M)。
我们将竭力为您提供
更多高效便捷的产品
敬请期待